Sender2026官方正版是一款数据传输软件,速度快,可跨设备跨系统传输文件,支持多种格式,适配多平台且免费。介绍了提取安装包及与不同设备连接的方法,具有支持大文件、内存小、传输快等优势。
sender是什么意思
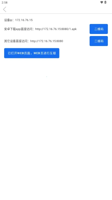
Sender是一款超棒的数据传输软件。它能跨设备跨系统传输文件,解决不同设备间文件互传的麻烦事儿。不管是图片、文档、视频还是安装包等,都能稳定传输。操作也特简单,直接上手就行。提取安装包也容易,打开软件点左上角三杠图标,选提取安装包,再选目标文件就能发送。和非安卓设备连接,通过浏览器就能跨平台传输。跟安卓设备连接,只要在同一局域网,自动扫描或手动输IP就能精准连接。它优势明显,支持大文件传输,没啥文件大小限制,超大文件也能稳稳传。而且软件占内存小,不影响其他软件运行。每次传输都很快,还能批量传输,选择更自由。有了Sender,文件传输轻松又便捷,赶紧试试吧!

sender name
如果你正在为不同设备间文件互传而烦恼,Sender这款软件绝对能解决你的问题!它速度超快,能跨设备跨系统传输文件,不管是图片、文档、视频还是安装包,都能稳定传输。操作也很简单,提取安装包时,打开软件点击左上角三杠图标,选提取安装包,再选目标文件就行。与非安卓设备连接通过浏览器方式,安卓设备在同一局域网就行,自动扫描或手动输IP都能精准连接。它优势明显,支持大文件传输,无大小限制,内存小不影响其他软件,传输迅速还能批量传输,选择自由。整个过程完全免费,不同用户都能轻松上手,让你告别文件互传的繁琐,轻松实现跨设备文件传输,超方便!
Sender2026官方正版特色
Sender2026官方正版特色显著。它展开跨设备跨系统文件传输,适配多平台无缝衔接,整个过程免费,不同用户能直接上手。传输速度相当高,支持图片、文档、视频、安装包等文件稳定传输。软件优势突出,支持大文件传输,理论无文件大小限制,超大文件也能稳定传。且占用内存小,不影响其他软件运行,实用性强。传输迅速,一次性能批量传输,选择更自由,无论是提取安装包还是与不同设备连接都很便捷。

Sender2026官方正版评测
这款软件在数据传输方面表现出色。速度相当快,能跨设备跨系统传输文件,解决文件互传繁琐问题,支持多种文件稳定传输,适配多平台且免费,用户易上手。提取安装包操作简便,与不同设备连接方式多样。连接安卓设备时,处于同一局域网即可;与非安卓设备连接,通过浏览器方式实现跨平台传输。而且支持大文件传输,内存占用小,传输迅速且可批量传输,选择自由,整体实用性很强,值得使用。
Sender2026官方正版优势
1. 支持大文件传输,理论上无文件大小限制,超大文件也能稳定传输。
2. 软件占用内存小,不影响其他软件运行,实用性强。
3. 传输过程迅速,支持一次性能批量传输,选择更自由。